Managing Scope Creep in Contracts Execution: A Strategic Framework for Risk Mitigation and Operational Success
- David Chinalu Anaba
- Mercy Odochi Agho
- Ekene Cynthia Onukwulu
- Peter Ifechukwude Egbumokei
- 4564-4580
- Feb 22, 2025
- Project Management
Managing Scope Creep in Contracts Execution: A Strategic Framework for Risk Mitigation and Operational Success
David Chinalu Anaba1, Mercy Odochi Agho2, *Ekene Cynthia Onukwulu3, Peter Ifechukwude Egbumokei4
1 Independent Researcher, Port Harcourt Nigeria
2 Independent Researcher, Portharcourt Nigeria
3 Independent Researcher, Nigeria
4 Shell Nigeria Gas (SEN/ SNG), Nigeria
*Corresponding Author
DOI: https://dx.doi.org/10.47772/IJRISS.2025.9010350
Received: 14 January 2025; Accepted: 18 January 2025; Published: 21 February 2025
ABSTRACT
Scope creep remains a significant challenge in contract execution, often resulting in project delays, cost overruns, and strained client-contractor relationships. This review outlines a strategic framework combining digital tools and traditional management techniques to proactively manage and mitigate scope creep, ensuring risk mitigation and operational success. The framework emphasizes a dual approach. First, it integrates digital tools such as project management software, real-time tracking systems, and collaborative platforms to enhance transparency, facilitate communication, and monitor deviations from the project scope. These tools enable the early detection of potential scope changes, providing stakeholders with actionable insights to address issues promptly. Secondly, it incorporates traditional management techniques, including clear contract documentation, stakeholder alignment, and robust change management protocols, to establish a solid foundation for managing scope creep. Central to this framework is the emphasis on proactive planning, where initial project scoping involves meticulous identification of deliverables, milestones, and potential risks. Regular communication between stakeholders, supported by well-defined roles and responsibilities, ensures alignment throughout the project lifecycle. Additionally, the framework advocates for periodic reviews and audits to maintain adherence to the agreed-upon scope and contractual obligations. The strategic framework further addresses risk mitigation by embedding a contingency approach, preparing project teams for unforeseen changes while minimizing disruptions. By leveraging both digital tools and traditional methods, the framework creates a balanced approach that optimizes efficiency, adaptability, and accountability in contract execution. This review concludes that adopting such a strategic framework not only mitigates the risks associated with scope creep but also enhances operational success and fosters stronger client-contractor relationships. The proposed methodology underscores the importance of a holistic approach, leveraging technology and proven practices to navigate the complexities of modern contract execution.
Keywords: Scope Creep, Contract Execution, Risk Mitigation, Project Management, Digital Tools, Operational Success, Change Management, Stakeholder Alignment, Contingency Planning, Transparency.
INTRODUCTION
Scope creep, defined as the gradual expansion of a project’s original objectives beyond its agreed-upon scope, is a persistent challenge in contract execution. It often results in significant disruptions, including project delays, budget overruns, and strained relationships between clients and contractors. This phenomenon arises from various factors, such as unclear initial requirements, evolving stakeholder expectations, or inadequate change management processes (Abankwah, 2020, Gilbert, 2024, Omar, Mahdjoubi & Kheder, 2018). When unmanaged, scope creep can erode project efficiency, compromise quality, and jeopardize operational success.
Proactive management is essential to mitigate the risks associated with scope creep. A systematic approach to addressing potential scope changes ensures that projects remain aligned with their original goals while maintaining flexibility to accommodate necessary adjustments. Effective management strategies must prioritize clear communication, robust planning, and continuous monitoring to identify and address deviations promptly (Abaza & Kisi, 2024, Hassan, 2023, Pan & Zhang, 2021). Moreover, combining modern digital tools with traditional management techniques creates a comprehensive framework for managing scope creep.
This paper presents a strategic framework designed to proactively manage and mitigate scope creep in contract execution. The framework leverages the power of digital tools, such as project management software, real-time tracking systems, and collaborative platforms, to enhance transparency and streamline decision-making processes. Alongside these technological advancements, traditional management practices, including precise documentation, stakeholder alignment, and structured change management protocols, are integrated to provide a holistic solution (Alavi, Islam & Mouratidis, 2016, Ou-Yang & Chen, 2017).
By combining these approaches, the proposed framework offers a balanced methodology for addressing the complexities of scope creep. It aims to optimize risk mitigation, enhance operational success, and foster stronger client-contractor relationships. This paper explores the components of this framework, its implementation methodology, and the benefits it delivers in managing scope creep effectively across various industries (Aborhor, 2021, Høylandskjær, 2018, Perdana & Wiguna, 2024).
Understanding Scope Creep
Scope creep refers to the gradual expansion of a project’s scope beyond its original objectives, often leading to unanticipated challenges and complications in contract execution. This phenomenon occurs when project requirements shift or evolve after the project has commenced, without proper adjustments to the budget, timeline, or resources. Scope creep can manifest in various forms, including additional features, changing deliverables, or alterations to project timelines that deviate from the initial agreement (Ashta & Herrmann, 2021, McKendry, Whitfield & Duffy, 2022). While some degree of flexibility is essential in project management, excessive scope creep can undermine the effectiveness and efficiency of a project, resulting in negative consequences.
The causes of scope creep are multifaceted, stemming from both internal and external factors. One common cause is poorly defined project requirements or objectives at the outset. When project stakeholders have differing interpretations of what the project entails, it can lead to misalignment and confusion, resulting in changes as team members attempt to clarify expectations (Adeyemi & Amhana, 2024, Irfan, 2023, Reaser, et al., 2020). Additionally, stakeholder influence plays a significant role; as projects progress, clients or stakeholders may request modifications based on changing needs, market conditions, or emerging technologies. If project managers do not have robust change management processes in place, these requests can snowball, resulting in considerable scope changes.
Inadequate communication can also contribute to scope creep. When project teams and stakeholders do not maintain open lines of communication, misunderstandings can arise regarding project deliverables and timelines. If changes are not communicated effectively, it can lead to assumptions being made that further complicate project execution. Moreover, project managers may fail to document changes properly, allowing for ambiguity in what has been agreed upon and leading to further alterations down the line. Ajmal, et al., 2022, presented Causes of Project Scope Creep as shown in figure 1.
Figure 1: Causes of Project Scope Creep (Ajmal, et al., 2022).
Common challenges in managing scope creep during contract execution include maintaining stakeholder alignment, adhering to timelines, and controlling project costs. As project requirements change, it becomes increasingly difficult to keep all stakeholders on the same page regarding project objectives and expectations (Ahmed, 2018, Ishola, Odunaiya & Soyombo, 2024, Slater, 2022). This misalignment can result in conflicts among team members, as differing priorities emerge. For example, if a client demands additional features without adjusting the project timeline, project managers may struggle to balance the competing interests of delivering quality results on time while satisfying stakeholder demands.
Another significant challenge is the impact on project timelines. Projects are typically designed with specific milestones and deadlines in mind, but as scope changes arise, these timelines can become compromised. Delays may occur due to the need for additional resources, reallocation of team efforts, or revisions to project plans. This ripple effect can extend the project duration, leading to frustration among stakeholders who expect timely delivery. In extreme cases, prolonged project timelines can jeopardize relationships with clients, damaging reputations and future business prospects (Ahtesham, 2024, Islam, et al., 2024, Ren, et al., 2019).
Budgets are also at risk of being affected by scope creep. When project requirements change, it often necessitates additional funding to accommodate these modifications. Project managers must navigate the delicate balance of managing expectations and ensuring that resources are allocated efficiently. Failure to control costs can result in project overruns, leading to financial strain for the organization and potentially compromising the project’s overall success.
The impact of scope creep extends beyond project timelines and budgets; it also influences stakeholder relationships. When expectations are not managed effectively, and changes are not communicated transparently, trust can erode between project teams and stakeholders. Clients may become frustrated by delays or unexpected costs, leading to dissatisfaction with the overall project execution. This dissatisfaction can result in negative feedback, reduced future business opportunities, or even the loss of existing clients (Aizaz, et al., 2021, Johnson, 2021, Sahadevan, 2023). Additionally, project teams may experience low morale and decreased motivation if they feel overwhelmed by the constant changes and additional workload associated with scope creep.
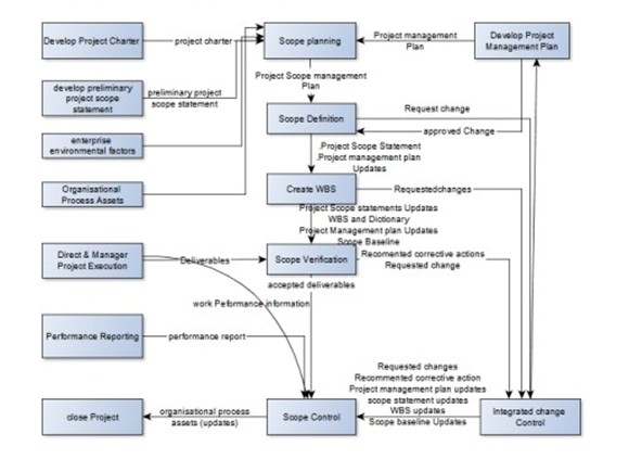
To combat these challenges, it is crucial for project managers to implement proactive strategies for managing scope creep. Establishing clear project requirements and objectives at the outset is vital to reducing the potential for misunderstandings. Engaging stakeholders in the planning process can help ensure alignment and buy-in, minimizing the likelihood of changes arising later in the project lifecycle. Furthermore, maintaining open lines of communication throughout the project can facilitate the timely identification of potential scope changes and enable project teams to respond effectively. Figure 2 shows scope management Overview presented by Maeresera, 2019.
Figure 2: Scope management Overview (Maeresera, 2019).
Implementing a robust change management process is essential for managing scope creep effectively. This process should include mechanisms for documenting and evaluating change requests, assessing their impact on timelines, budgets, and resources. By requiring formal approval for changes, project managers can better control scope adjustments and ensure that all stakeholders understand the implications of their requests (Ajmal, et al., 2022, Keeys & Huemann, 2017, Shen & Ying, 2022).
Additionally, leveraging digital tools and project management software can enhance visibility and accountability in managing scope creep. These tools can provide real-time tracking of project progress, enabling teams to monitor deviations from the original scope and address issues promptly. Collaborative platforms can also facilitate communication among team members and stakeholders, ensuring that everyone is informed and aligned on project objectives.
In conclusion, understanding scope creep and its implications for contract execution is crucial for successful project management. By recognizing the definition, causes, and challenges associated with scope creep, project managers can implement proactive strategies to mitigate its impact. A strategic framework that combines digital tools with traditional management techniques offers a comprehensive approach to managing scope creep, ensuring that projects remain on track and meet stakeholder expectations (Bayerstadler, et al., 2021, Scott, Amajuoyi & Adeusi, 2024). Ultimately, effective management of scope creep can lead to enhanced operational success, improved stakeholder relationships, and a stronger foundation for future projects.
Components of the Strategic Framework
A comprehensive strategic framework for managing scope creep in contract execution involves integrating both digital tools and traditional management techniques. This combination enables project managers to proactively monitor, control, and address any deviations from the project scope, reducing the risks associated with scope creep and ensuring operational success. Digital tools provide advanced capabilities for tracking progress, enhancing communication, and predicting potential issues, while traditional management techniques offer a solid foundation for documentation, stakeholder management, and effective decision-making (Bi, Huang & Ye, 2015, Gade, et al., 2022).
Project management software plays a pivotal role in the real-time tracking and reporting of project progress. These tools allow project teams to maintain a detailed overview of every aspect of a project, from milestones and deadlines to resource allocation and task completion. By using real-time dashboards, project managers can quickly identify any scope changes or delays, giving them the ability to take corrective action before small issues escalate (Akpe, et al., 2024, Kerzner, 2018, Skivington, et al., 2021). Such software typically provides built-in features for tracking deliverables, assigning responsibilities, and monitoring project timelines, all of which are essential for preventing scope creep from occurring or growing beyond control. In addition to tracking progress, these tools often integrate with other systems, such as financial management or time-tracking software, to provide a holistic view of project health, ensuring alignment between scope, budget, and timelines.
Collaborative platforms are another vital component of the digital tools used in managing scope creep. These platforms, which allow for seamless communication and document sharing among project stakeholders, are essential for keeping everyone informed and aligned. By providing a central repository for documents, updates, and discussions, these platforms help ensure that all team members, clients, and contractors are working from the same information. Stakeholders can quickly review changes, provide feedback, and request clarifications, reducing the likelihood of miscommunications that could lead to scope creep (Akpo-Aryee, 2021, Kerzner, 2022, Sanchaniya, Machala & Kundziņa, 2024). Additionally, collaboration tools allow for faster decision-making by providing instant messaging or discussion boards for real-time conversations, minimizing delays that may otherwise allow scope creep to take root. By fostering transparency and continuous dialogue, collaborative platforms facilitate the management of evolving project needs and ensure that any scope changes are considered within the context of the project’s overall objectives.
Data analytics is a powerful tool that can be used to predict potential issues and provide early warnings regarding scope creep. By analyzing historical project data, such as past project performance, resource utilization patterns, and stakeholder behavior, project managers can gain predictive insights that help anticipate scope changes before they happen. Machine learning and AI-driven analytics platforms can identify patterns of scope creep and recommend actions to mitigate risks (Albahri, et al., 2018, Kinyanjui, 2024, Sokowski, 2015). For example, by analyzing trends in the frequency of change requests or deviations from the planned timeline, these tools can flag areas where scope creep is likely to occur, giving managers an opportunity to address the issue before it becomes detrimental. Furthermore, analytics can support more accurate forecasting of timelines and budgets, reducing the likelihood of unexpected scope changes by setting more realistic and data-driven expectations from the start.
While digital tools offer advanced capabilities, traditional management techniques remain indispensable for effective scope creep management. One of the foundational elements of traditional project management is clear contract documentation with well-defined deliverables. A detailed contract that explicitly outlines the project scope, timelines, milestones, roles, responsibilities, and deliverables serves as a critical reference point for the entire project (Ali, et al.,2016, Komal, et al., 2020, Teye Amoatey & Anson, 2017). Without a solid contract in place, the scope can easily become ambiguous, leading to disagreements or misunderstandings among stakeholders about what is included in the project. Clear documentation not only establishes a baseline for project expectations but also provides a basis for evaluating and approving any requested changes. In cases of scope creep, the contract serves as a guiding document to determine whether the proposed change falls within the original agreement or constitutes a modification that requires renegotiation.
Stakeholder alignment and expectations management are also central to minimizing scope creep. Ensuring that all stakeholders—clients, contractors, and project teams—share a common understanding of the project scope is essential for managing change requests and maintaining project focus. Regular communication with stakeholders is necessary to confirm that their expectations are met and that any changes to the project scope are mutually agreed upon. Without alignment, the risk of scope creep increases, as different stakeholders may have varying assumptions about what is being delivered (Alizadehsalehi & Yitmen, 2019, Pesem, Fairweather & Pennington, 2024). Establishing clear channels for communication, setting expectations early, and holding regular meetings to check progress and confirm alignment helps to mitigate the impact of scope changes. Stakeholder management also includes providing education or training when necessary, ensuring that everyone involved in the project understands the implications of scope changes and is equipped to make informed decisions. Maeresera, 2019, presented ten causes of scope creep and how to avoid them as shown in figure 3.
Figure 3: Ten Causes of Scope Creep and How to Avoid Them (Maeresera, 2019).
Another critical aspect of traditional management techniques is the implementation of robust change management protocols and escalation paths. A structured process for managing scope changes is necessary to evaluate, approve, and integrate any modifications to the project. Without a formal change management procedure, scope creep can occur unchecked, as small changes are made incrementally without proper review. Change management protocols involve documenting the proposed change, assessing its impact on the project in terms of cost, time, and resources, and obtaining approval from relevant stakeholders before proceeding (Alizadehsalehi & Yitmen, 2023, Shivakumar, Shivakumar & Ramachandran, 2018). This process ensures that changes are introduced thoughtfully and do not disrupt the project’s objectives. It also allows for proper risk assessment, enabling project managers to determine if the proposed change is viable within the current project constraints.
Escalation paths are a key part of the change management protocol. When conflicts arise regarding scope changes, having an established escalation procedure ensures that issues are addressed at the appropriate levels of authority. These paths create a clear structure for resolving disputes, ensuring that all parties understand how disagreements will be handled and who has the final say on project changes (Alzayed, 2024, Lappalainen, 2022, Vierhauser, Rabiser & Grünbacher, 2016). Escalation paths help maintain accountability and ensure that the project remains on track even when disagreements occur. By setting these boundaries and processes in advance, the project manager can mitigate the risks of scope creep by ensuring that changes are carefully considered and approved before they are implemented.
In conclusion, the components of a strategic framework for managing scope creep combine the efficiency of digital tools with the foundational strength of traditional management techniques. Project management software enables real-time tracking and ensures that any deviations from the project scope are detected and addressed promptly. Collaborative platforms enhance communication and stakeholder alignment, promoting transparency and reducing misunderstandings. Data analytics provides predictive insights that allow project managers to anticipate potential issues before they arise, further reducing the likelihood of scope creep (Chaudhuri, Boer & Taran, 2018). Meanwhile, traditional management practices, such as clear contract documentation, stakeholder alignment, and robust change management protocols, provide a solid foundation for controlling scope changes and maintaining project focus. By leveraging both digital tools and traditional techniques, project managers can mitigate the risks of scope creep and ensure that projects are executed successfully, on time, and within budget.
METHODOLOGY
The methodology for managing scope creep in contract execution is a systematic approach that integrates proactive planning, monitoring and control, and communication and collaboration. By adhering to this methodology, project managers can effectively mitigate the risks associated with scope creep, ensuring that projects stay on track in terms of time, budget, and deliverables. This structured approach helps prevent unnecessary changes from disrupting the project’s objectives while maintaining flexibility to adapt to legitimate requirements. A key focus of this methodology is the use of both traditional and digital tools, which complement each other in proactively managing scope creep and ensuring operational success.
Proactive planning is the first critical step in managing scope creep. This begins with a comprehensive scoping and risk assessment process during project initiation. Before any work begins, it is essential for the project team to gain a deep understanding of the project requirements, objectives, and constraints. A thorough scoping process ensures that all stakeholders are aligned on the project’s goals, timelines, and deliverables. During this phase, potential risks should also be identified and assessed (Amhana & Thomas, 2024, Larsson & Larsson, 2020, Rao, et al., 2022). By anticipating possible changes, delays, or issues that may arise during project execution, the team can develop strategies to address these challenges before they occur. This foresight reduces the likelihood of scope creep by preparing the team for any deviations from the plan.
The development of a detailed project charter and deliverables is another important component of proactive planning. A project charter acts as the guiding document for the entire project, outlining key details such as project scope, goals, timelines, budgets, roles, and responsibilities. This document serves as a reference for all stakeholders, ensuring that everyone is on the same page regarding the project’s scope and objectives (Barker, Reid & Schall, 2015, Nwajei, Bølviken & Hellström, 2022). By clearly defining the deliverables, the project manager sets clear expectations for what the project will achieve, reducing the chances of scope creep resulting from ambiguous or undefined goals. Additionally, project deliverables should be quantified and broken down into specific milestones, making it easier to track progress and detect deviations early.
Establishing contingency plans for unforeseen changes is another critical aspect of proactive planning. Even with the best-laid plans, unexpected changes are inevitable. These could arise due to evolving stakeholder needs, regulatory changes, market dynamics, or unforeseen technical challenges. Having a contingency plan in place allows the project team to respond to these changes in an organized and efficient manner. By establishing guidelines for how changes will be handled, including how they will be assessed for impact on the project scope, budget, and timeline, the team can better manage scope creep and ensure that any modifications are integrated thoughtfully and strategically.
Once the project is underway, monitoring and control processes become essential for managing scope creep. Regular project reviews and audits play a significant role in tracking progress and ensuring that the project stays within the agreed-upon scope. These reviews involve evaluating the status of various project components, such as deliverables, timelines, and budgets, to determine if any discrepancies or deviations have occurred (Be Shi, 2019, Lavin, et al., 2022, Walker & Lloyd-Walker, 2016). Project managers should conduct these reviews at regular intervals and with sufficient detail to detect early warning signs of scope creep. In addition to tracking progress, audits can also assess the quality of work completed, identify any potential risks or challenges, and recommend corrective actions if necessary.
Early detection mechanisms are crucial for identifying scope deviations before they snowball into major issues. One of the most effective ways to detect scope creep is by establishing clear baseline expectations during the project’s planning phase and regularly comparing current progress to these benchmarks. Deviations from the scope, budget, or timeline should be flagged immediately, allowing project managers to assess the situation and take corrective action (Behnam, et al., 2016, Lehtinen & Aaltonen, 2020). Early detection relies on accurate data and continuous monitoring, which can be facilitated by digital project management tools that track task completion, budget expenditures, and overall project health. By identifying scope creep early on, project managers can limit the potential impact on the overall project and prevent it from escalating further.
Implementation of approval workflows for changes is an essential component of monitoring and control. Any proposed changes to the project scope, whether they are requested by stakeholders or arise due to unforeseen circumstances, should be subject to a formal approval process. This workflow typically involves evaluating the proposed change’s impact on the project’s objectives, timelines, budget, and resources. Only after proper analysis and stakeholder consultation should the change be approved, ensuring that it aligns with the project’s goals and constraints (Belete, 2019, Lenderink, et al., 2022, Wasalathanthri, et al., 2020). Approval workflows help manage scope creep by ensuring that changes are carefully considered, documented, and integrated into the project in a controlled manner. Second-order measurement model for project scope creep factors presented by Ajmal, et al., 2022, is shown in figure 4.
Figure 4: Second-order measurement model for project scope creep factors (Ajmal, et al., 2022).
Communication and collaboration play a critical role in the successful execution of a project and in managing scope creep. Continuous engagement with stakeholders through structured updates ensures that all parties are informed of the project’s progress, any potential challenges, and any changes to the scope. These updates can take the form of regular meetings, reports, or digital dashboards, allowing stakeholders to monitor project status and raise concerns as needed. Keeping stakeholders informed and involved reduces the likelihood of misunderstandings and misaligned expectations, which are often at the heart of scope creep (Javaid & Iqbal, 2017, Mazayo, Agustina & Asri, 2023).
Defining and communicating roles and responsibilities clearly is another vital aspect of effective communication. When roles are well-defined, project teams know exactly what is expected of them, reducing the chances of overlapping responsibilities or missed tasks. Clear communication of roles also ensures that each team member understands their responsibilities regarding scope management. For example, if a change is requested, the person responsible for managing the scope should be aware of the proper steps to evaluate and approve that change (Bolutiwi, 2019, Maeresera, 2019, Pratap Chandran & K. Purayil, 2020). When roles and responsibilities are transparent, the project team can work together more efficiently, reducing the risk of scope creep due to confusion or miscommunication.
Feedback loops for ongoing refinement of scope management practices are crucial for ensuring that the project stays on track and that scope creep is managed effectively. These feedback loops allow project teams to assess their performance, learn from past challenges, and adjust their approach to scope management as necessary. Feedback from stakeholders, team members, and project audits can provide valuable insights into areas where scope creep may have occurred or where the project could be better aligned with its original goals (Bronstein & Bad, 2010, Matthews, et al., 2015, Zhang, et al., 2019). By fostering a culture of continuous improvement, these feedback loops help ensure that scope management practices are always evolving and adapting to the needs of the project and the stakeholders involved.
In conclusion, the methodology for managing scope creep in contract execution combines proactive planning, monitoring and control, and communication and collaboration to mitigate risks and ensure operational success. By taking a comprehensive approach to project initiation, developing clear project charters and deliverables, and establishing contingency plans for unforeseen changes, project managers can minimize the likelihood of scope creep. Regular project reviews, early detection mechanisms, and approval workflows further ensure that scope deviations are identified and addressed promptly. Finally, continuous communication with stakeholders, clear role definitions, and feedback loops help maintain alignment throughout the project, further reducing the risk of scope creep. This strategic methodology, when implemented effectively, enhances the chances of project success and reduces the disruptions and inefficiencies caused by scope creep.
Benefits of the Strategic Framework
The benefits of a strategic framework for managing scope creep in contract execution are far-reaching and can significantly impact the success of a project. A well-structured framework provides clear advantages, not only in mitigating risks but also in fostering better relationships, enhancing transparency, and ensuring operational success. By incorporating both digital tools and traditional management techniques, project managers can proactively address scope creep, leading to better outcomes for all parties involved. The framework also enables teams to identify and resolve scope changes more quickly, leading to smoother project execution and improved client-contractor relations.
One of the key benefits of this strategic framework is enhanced transparency and accountability. Transparency is vital in any project, particularly when managing contracts and scope. By implementing clear processes for scope management, all stakeholders have a comprehensive understanding of the project’s objectives, timelines, budgets, and deliverables. The project management tools used within the framework, such as real-time tracking and reporting systems, provide stakeholders with instant access to project updates (Buertey, et al., 2023, Mnguni, 2021, Westfall, 2020). This transparency makes it easier for all parties involved to understand the current status, progress, and any potential challenges the project may face. When everyone is aligned and aware of project developments, it fosters an environment of trust and accountability. Each stakeholder can take ownership of their responsibilities and be held accountable for their actions. This level of transparency reduces the chances of miscommunication, disagreements, or misunderstandings, which are often at the root of scope creep.
Another key benefit is the timely identification and resolution of scope changes. In many projects, scope creep arises from unanticipated changes that are either inadequately tracked or not promptly addressed. A robust framework incorporates early detection mechanisms and continuous monitoring, which are essential for identifying scope changes at the earliest possible stage. With the right tools in place, such as predictive analytics and real-time project dashboards, project managers can quickly spot deviations from the plan and address them before they snowball into significant issues (Chen, Law & Yang, 2009, Mokogwu, et al., 2024). This proactive approach allows project managers to assess the potential impact of these changes and take corrective action promptly, reducing disruptions to the project’s timeline and budget. Furthermore, by establishing approval workflows for changes, the framework ensures that any modifications to the scope are carefully evaluated and aligned with the project’s overall goals. This structured approach to change management prevents unauthorized or unnecessary changes from creeping into the project, helping the team maintain control over the project scope and objectives.
The balanced approach that combines both digital tools and traditional management techniques is another significant benefit of the strategic framework. While digital tools offer advanced capabilities for tracking and monitoring, traditional management techniques such as clear contract documentation, stakeholder alignment, and robust change management protocols remain essential for ensuring project success. The combination of both approaches allows project managers to address scope creep from multiple angles. Digital tools enable the team to manage complex data and communicate efficiently in real-time, while traditional methods ensure that project scope is well-defined, and all stakeholders are aligned on expectations (Crosby, et al., 2022, Moneke & Echeme, 2016). This integrated approach helps maintain operational efficiency while ensuring that all aspects of the project, from documentation to execution, are properly managed. By leveraging the strengths of both digital tools and traditional techniques, project managers can effectively mitigate scope creep and ensure that projects stay on track.
Improved client-contractor relationships are another key benefit of the strategic framework. Scope creep often leads to misunderstandings and tensions between clients and contractors, particularly when the project deviates from the original agreement. By implementing a structured framework for managing scope, project managers can foster better communication and collaboration between clients and contractors. Regular updates, clear reporting, and proactive management of scope changes provide both parties with a sense of control and confidence that the project is progressing as planned. This transparency and communication help manage client expectations, ensuring that both sides are on the same page regarding project goals, timelines, and any changes that may occur (Daraojimba, et al., 2024, Murthy & Nandakumar, 2017). As a result, the relationship between the client and contractor remains positive, even when challenges arise. A client that feels informed and involved is more likely to trust the contractor, leading to better collaboration and fewer disputes over changes in scope.
The strategic framework also leads to improved operational efficiency. By addressing scope creep early and continuously monitoring progress, project teams can avoid the delays, rework, and confusion that often accompany scope changes. When scope creep is left unchecked, it can lead to additional costs, missed deadlines, and inefficient use of resources. A project management framework that emphasizes proactive planning, regular monitoring, and structured change management reduces these risks and helps maintain smooth operations (Dave, et al., 2016, Niazi, et al., 2016, Yang, et al., 2015). Furthermore, by using digital tools to track tasks, budgets, and progress in real-time, project managers can identify areas of inefficiency and take corrective action immediately. This streamlined approach helps the project team stay focused on delivering the project’s objectives while minimizing unnecessary disruptions.
In addition to improving operational efficiency, the framework enhances the overall quality of project execution. The structured approach to scope management ensures that projects are delivered on time, within budget, and in line with client expectations. With the use of digital tools for tracking and reporting, as well as the implementation of traditional management techniques for alignment and documentation, the project manager can ensure that all aspects of the project are completed according to the agreed-upon standards. By managing scope creep effectively, the project is more likely to meet its original goals, resulting in a higher quality outcome.
Furthermore, the framework promotes a culture of continuous improvement. The use of feedback loops and regular reviews encourages teams to assess their performance and refine their approach to managing scope. This iterative process ensures that lessons are learned from each project and that the team is always improving their scope management practices (Dey, Kinch & Ogunlana, 2007, Nolte & Lindenmeier, 2024). As scope creep is proactively addressed and controlled, teams gain valuable insights that help improve future projects. This ability to refine processes over time makes the strategic framework an evolving tool that increases efficiency and effectiveness with each project executed.
The overall result of implementing a strategic framework for managing scope creep is a more predictable and successful project execution process. By proactively addressing scope changes and ensuring that all stakeholders are aligned, the project is more likely to stay on track. Project timelines are adhered to, budgets are maintained, and deliverables meet the expectations set at the beginning of the project. With scope creep managed effectively, there are fewer disruptions, delays, or budget overruns. The client, contractor, and project team all benefit from a smoother execution process, which translates into greater satisfaction and a higher likelihood of success. Moreover, the framework’s combination of digital tools and traditional techniques ensures that the project management process is comprehensive, efficient, and adaptable to the unique challenges of each project.
In conclusion, the benefits of a strategic framework for managing scope creep in contracts execution are vast and can significantly enhance the overall success of a project. The framework’s focus on transparency, early detection of scope changes, balanced use of digital tools and traditional management techniques, and improved client-contractor relationships all contribute to a smoother, more efficient project delivery. By reducing the risks associated with scope creep and ensuring that projects stay on track, the framework helps organizations achieve better outcomes in terms of time, cost, and quality. Through its structured approach, project managers can navigate the complexities of scope management and deliver successful projects, leading to increased operational success and client satisfaction.
Case Studies/Examples
Managing scope creep in contracts execution is a critical aspect of ensuring project success, especially in complex projects where multiple stakeholders, evolving requirements, and unforeseen changes are common. By adopting a strategic framework that combines both digital tools and traditional management techniques, organizations can effectively address scope creep, mitigate risks, and enhance operational success. Several real-world examples of managing scope creep demonstrate the practical applications of such frameworks and highlight the tangible benefits they provide.
One example of managing scope creep comes from the construction industry, where projects often experience challenges related to scope changes due to evolving client needs or unforeseen circumstances. In this case, a large infrastructure project involving the construction of a new highway faced significant scope creep as the client requested changes to the design and specifications as the project progressed (Faheem, 2021, Martínez-Rojas, Marín & Vila, 2016). Initially, the project lacked a structured framework for managing scope, leading to frequent changes that were not adequately tracked, resulting in delays and budget overruns. However, the project management team decided to implement a strategic framework that combined digital tools such as project management software with traditional techniques like clear contract documentation and stakeholder alignment (Ubani, Ibeawuchi & Ukwuoma, 2015). By using real-time tracking and reporting software, the team was able to monitor progress and identify deviations from the original scope early on. With the implementation of approval workflows for scope changes, all modifications were evaluated and documented before being incorporated into the project. Additionally, the team set up regular meetings with the client and other stakeholders to discuss potential changes and align expectations. This proactive approach led to better control over scope changes and helped prevent further disruptions. As a result, the project was completed on time and within budget, with fewer conflicts between the contractor and the client.
Another example comes from the software development industry, where scope creep can significantly impact timelines and resource allocation. In one instance, a software company was tasked with developing a custom enterprise resource planning (ERP) system for a large organization. The initial scope included core functionalities like inventory management, order processing, and financial reporting. However, as the development progressed, the client began requesting additional features, such as integration with external systems and custom reporting tools, which were outside the original scope (Fischer, et al., 2020, Nikolic, Castronovo & Leicht, 2021). The development team initially struggled to manage these changes, leading to delays and a growing list of unaddressed requirements. Realizing the need for a more structured approach, the team decided to implement a strategic framework to better manage scope creep. They began by developing a detailed project charter that clearly outlined the deliverables and the boundaries of the project. Digital tools, such as project management software, were used to track tasks, deadlines, and progress in real-time, while collaborative platforms allowed the team to maintain constant communication with the client. The framework also included a change management protocol that required all scope changes to be formally reviewed, assessed, and approved by both parties before implementation (Gangapatnam, 2020, Niazi, et al., 2016, WHO, 2016). By integrating this framework, the team was able to manage scope changes more efficiently, ensure that the project remained aligned with the client’s needs, and avoid the pitfalls of uncontrolled scope creep. Ultimately, the software system was delivered with the agreed-upon features, and the client was satisfied with the final product, despite the additional requests.
In the energy sector, managing scope creep can be particularly challenging due to the complexity of projects and the involvement of multiple contractors, vendors, and regulatory bodies. A notable example of managing scope creep in this sector occurred during the construction of an offshore oil platform. The project began with a well-defined scope, including the design and construction of the platform, along with the necessary safety measures and regulatory compliance (Lappalainen, 2022, Memon, 2023). However, as the project progressed, several stakeholders requested changes to improve safety features, add new equipment, and adjust the platform’s design for future scalability. These requests led to significant delays and escalating costs, as the project team struggled to manage the growing list of changes. To regain control, the project management team implemented a strategic framework that combined traditional management techniques, such as clear contract documentation and change management protocols, with digital tools for tracking progress and communication. They adopted a cloud-based project management platform that allowed for real-time collaboration between all stakeholders, including contractors, engineers, and regulatory agencies (Høylandskjær, 2018, Ramage, 2018). By using this platform, the project team was able to identify scope deviations early and evaluate the impact of requested changes before they were implemented. Furthermore, the team established a formal change approval process, ensuring that all modifications were properly documented and assessed in terms of cost, timeline, and feasibility. This approach helped the project team minimize scope creep and avoid costly delays, ultimately ensuring that the platform was completed to specification and within budget.
In the public sector, scope creep often arises in large infrastructure and urban development projects. One example involved the construction of a new public transportation system in a metropolitan city. The original scope included the design and construction of several subway lines and stations. However, as the project progressed, the local government and various stakeholders requested additional amenities, such as improved accessibility features, eco-friendly materials, and the inclusion of digital ticketing systems (Gangapatnam, 2020, Maeresera, 2019). While these changes were beneficial, they significantly impacted the project’s scope, leading to delays and increased costs. To address these challenges, the project management team implemented a strategic framework that integrated both digital tools and traditional management techniques. They began by setting up a comprehensive scoping and risk assessment process during project initiation, ensuring that all stakeholders’ needs and expectations were aligned from the outset (Safapour & Kermanshachi, 2019). The team used digital tools to track the progress of construction and any proposed changes, while traditional techniques, such as detailed contract documentation and clear communication channels, helped ensure that all changes were appropriately reviewed and approved. The framework also included regular stakeholder meetings to ensure ongoing alignment and minimize misunderstandings. By adopting this framework, the project was able to accommodate necessary changes while keeping scope creep under control, ultimately leading to a successful and timely completion of the transportation system.
A comparative analysis of these case studies reveals the clear advantages of implementing a strategic framework for managing scope creep. In projects without a structured approach, scope changes were often poorly managed, leading to delays, budget overruns, and strained relationships between stakeholders. In contrast, projects that adopted the strategic framework saw a more controlled and systematic approach to scope management, with timely identification and resolution of scope changes (Ajmal, et al., 2022, Jamshidi, 2023). The combination of digital tools for real-time tracking and collaborative communication, alongside traditional management techniques such as clear documentation and change approval workflows, proved to be an effective method for maintaining project alignment and minimizing scope creep. These projects experienced fewer disruptions, enhanced stakeholder relationships, and ultimately delivered successful outcomes within the agreed-upon timelines and budgets.
In conclusion, real-world examples from various industries demonstrate the effectiveness of a strategic framework for managing scope creep in contract execution. By combining digital tools with traditional management techniques, organizations can proactively address scope changes, maintain better control over project timelines and budgets, and improve relationships with clients and stakeholders (Dey, Kinch & Ogunlana, 2007, Latilo, et al., 2024). These case studies highlight the importance of having a structured approach to scope management and show how a well-executed framework can mitigate risks and contribute to overall operational success. The comparative analysis also underscores the benefits of adopting such a framework, providing valuable insights into how scope creep can be effectively managed in different contexts.
CONCLUSION AND RECOMMENDATIONS
In conclusion, managing scope creep in contracts execution is essential for ensuring the successful completion of projects while adhering to timelines, budgets, and stakeholder expectations. The strategic framework proposed in this paper, which combines digital tools and traditional management techniques, offers a comprehensive approach to mitigating scope creep and achieving operational success. The key elements of this framework—proactive planning, real-time monitoring, and effective communication—work together to provide a systematic and structured method for managing scope changes. Digital tools, such as project management software and collaborative platforms, allow for real-time tracking, reporting, and communication, while traditional techniques like clear contract documentation, stakeholder alignment, and robust change management protocols ensure that scope deviations are addressed efficiently. The benefits of this strategic framework are evident, including enhanced transparency, improved client-contractor relationships, timely identification of scope changes, and a balanced approach to managing both planned and unanticipated modifications.
Adopting and customizing this framework across various industries offers significant advantages. For industries such as construction, software development, energy, and public infrastructure, the framework provides a flexible and adaptable model that can be tailored to fit the specific needs and challenges of each sector. In industries with complex projects and multiple stakeholders, such as construction and energy, the framework’s focus on clear documentation and stakeholder communication ensures that all parties remain aligned, reducing the risk of scope creep. For industries that are more dynamic, such as software development, the real-time tracking and approval workflows offered by digital tools help teams quickly adapt to changing requirements. Similarly, sectors with long timelines or high regulatory requirements, like public infrastructure projects, can benefit from the structured change management protocols that prevent scope creep from derailing progress. Customizing the framework to fit industry-specific needs ensures that organizations can mitigate risks and improve project outcomes in a way that is both practical and efficient.
Looking forward, evolving project management practices will increasingly rely on the integration of advanced technologies, such as artificial intelligence (AI) and machine learning (ML), to enhance predictive capabilities and automate various aspects of scope management. As industries continue to adopt these technologies, the strategic framework will need to evolve to incorporate new tools and methodologies that further streamline scope management and improve risk mitigation. Furthermore, the growing trend of remote collaboration and digital transformation across sectors calls for greater emphasis on collaborative platforms and communication tools that facilitate continuous engagement between project teams, stakeholders, and clients. As the landscape of project management continues to shift, it is essential for organizations to remain agile and proactive in refining their scope management strategies to ensure ongoing operational success.
REFERENCES
- Abankwah, B. D. (2020). Project Failure in the Road Construction Industry of Ghana(Doctoral dissertation, University of Cape Coast).
- Abaza, M. E., & Kisi, K. P. (2024). Lessons Learned from Construction Projects to prevent Scope Creep. Proceedings of 60th Annual Associated Schools, 5, 659-667.
- Aborhor, B. K. (2021). The effects of scope management on project success in Construction project management(Doctoral dissertation).
- Adeyemi, B. T., & Amhana, Z. B. R. (2024). Managing Design-Phase Scope Creep Using Project Management Strategies To Solve Architecture And Civil Engineering Problems. Gospodarka i Innowacje., 47, 511-520.
- Ahmed, S. (2018). A review on using opportunities of augmented reality and virtual reality in construction project management. Organization, technology & management in construction: an international journal, 10(1), 1839-1852.
- Ahtesham, S. (2024). Measuring Success and Sustainability in Project Management: A Case Study Supporting the Delivery of Quality Education Projects in Pakistan(Doctoral dissertation, Bournemouth University).
- Aizaz, F., Khan, S. U. R., Khan, J. A., & Akhunzada, A. (2021). An empirical investigation of factors causing scope creep in agile global software development context: a conceptual model for project managers. IEEE Access, 9, 109166-109195.
- Ajmal, M. M., Khan, M., Gunasekaran, A., & Helo, P. T. (2022). Managing project scope creep in construction industry. Engineering, Construction and Architectural Management, 29(7), 2786-2809.
- Ajmal, M., Khan, M., Gunasekaran, A., & Helo, P. T. (2022). Managing project scope creep in construction industry. Engineering, Construction and Architectural Management, 29(7), 2786-2809.
- Akpe, A. T., Nuan, S. I., Solanke, B., & Iriogbe, H. O. (2024). Development and implementation of cost control strategies in oil and gas engineering projects. Global Journal of Advanced Research and Reviews, 2(01), 001-022.
- Akpo-Aryee, A. (2021). A study of the effect of scope creep on project performance in Ghana Immigration Service (GIS) construction projects(Doctoral dissertation).
- Alavi, R., Islam, S., & Mouratidis, H. (2016). An information security risk-driven investment model for analysing human factors. Information & Computer Security, 24(2), 205-227.
- Albahri, O. S., Albahri, A. S., Mohammed, K. I., Zaidan, A. A., Zaidan, B. B., Hashim, M., & Salman, O. H. (2018). Systematic review of real-time remote health monitoring system in triage and priority-based sensor technology: Taxonomy, open challenges, motivation and recommendations. Journal of medical systems, 42, 1-27.
- Ali, M. I., Mileo, A., Parreira, J. X., Fischer, M., Kolozali, S., Farajidavar, N., … & Fernandes, J. (2016). Citypulse: Large scale data analytics framework for smart cities.
- Alizadehsalehi, S., & Yitmen, I. (2019). A concept for automated construction progress monitoring: Technologies adoption for benchmarking project performance control. Arabian Journal for Science and Engineering, 44, 4993-5008.
- Alizadehsalehi, S., & Yitmen, I. (2023). Digital twin-based progress monitoring management model through reality capture to extended reality technologies (DRX). Smart and Sustainable Built Environment, 12(1), 200-236.
- Alzayed, A. (2024). Evaluating the Role of Requirements Engineering Practices in the Sustainability of Electronic Government Solutions. Sustainability, 16(1), 433.
- Amhana, Z. B. R., & Thomas, A. B. (2024). Managing Design-Phase Scope Creep Using Project Management Strategies To Solve Achitecture And Civil Engineering Problems. Gospodarka i Innowacje., 47, 511-520.
- Ashta, A., & Herrmann, H. (2021). Artificial intelligence and fintech: An overview of opportunities and risks for banking, investments, and microfinance. Strategic Change, 30(3), 211-222.
- Barker, P. M., Reid, A., & Schall, M. W. (2015). A framework for scaling up health interventions: lessons from large-scale improvement initiatives in Africa. Implementation Science, 11, 1-11.
- Bayerstadler, A., Becquin, G., Binder, J., Botter, T., Ehm, H., Ehmer, T., … & Winter, F. (2021). Industry quantum computing applications. EPJ Quantum Technology, 8(1), 25.
- Be Shi, M. S. (2019). Assessment of Project Distress Prevention Strategy A case of Addis Ababa City Road Authority(Doctoral dissertation, ADDIS ABABA UNIVERSITY).
- Behnam, A., Wickramasinghe, D. C., Ghaffar, M. A. A., Vu, T. T., Tang, Y. H., & Isa, H. B. M. (2016). Automated progress monitoring system for linear infrastructure projects using satellite remote sensing. Automation in Construction, 68, 114-127.
- Belete, M. (2019). Practices and challenges of Project Scope Management The case of Awash Bank’s IT Projects(Doctoral dissertation, Addis Ababa University).
- Bi, K., Huang, P., & Ye, H. (2015). Risk identification, evaluation and response of low-carbon technological innovation under the global value chain: A case of the Chinese manufacturing industry. Technological Forecasting and Social Change, 100, 238-248.
- Bolutiwi, M. (2019). An Empirical Investigation into the Challenges and Failures of Large-Scale Complex Information Technology Projects(Doctoral dissertation, UCL (University College London)).
- Bronstein, N., & Bad, W. S. C. C. B. (2010). Scope creep. available from UMSI: www. umsl. edu/$ sauterv/analysis/Fall2010Papers/Bronstein/scope% 20creep. html (accessed 20 May 2015).
- Buertey, J. I. T., Doe, D. A., Atsrim, F., & Sarfo, F. (2023). Managing Construction Project Constraints: Towards an Integrated Risk Management Hub for Efficient Project Delivery. European Journal of Applied Sciences–Vol, 11(5).
- Chaudhuri, A., Boer, H., & Taran, Y. (2018). Supply chain integration, risk management and manufacturing flexibility. International Journal of Operations & Production Management, 38(3), 690-712.
- Chen, C. C., Law, C. C., & Yang, S. C. (2009). Managing ERP implementation failure: a project management perspective. IEEE transactions on engineering management, 56(1), 157-170.
- Crosby, D., Bhatia, S., Brindle, K. M., Coussens, L. M., Dive, C., Emberton, M., … & Balasubramanian, S. (2022). Early detection of cancer. Science, 375(6586), eaay9040.
- Daraojimba, E. C., Nwasike, C. N., Adegbite, A. O., Ezeigweneme, C. A., & Gidiagba, J. O. (2024). Comprehensive review of agile methodologies in project management. Computer Science & IT Research Journal, 5(1), 190-218.
- Dave, B., Kubler, S., Främling, K., & Koskela, L. (2016). Opportunities for enhanced lean construction management using Internet of Things standards. Automation in construction, 61, 86-97.
- Dey, P. K., Kinch, J., & Ogunlana, S. O. (2007). Managing risk in software development projects: a case study. Industrial Management & Data Systems, 107(2), 284-303.
- Dey, P. K., Kinch, J., & Ogunlana, S. O. (2007). Managing risk in software development projects: a case study. Industrial Management & Data Systems, 107(2), 284-303.
- Faheem, M. A. (2021). AI-Driven Risk Assessment Models: Revolutionizing Credit Scoring and Default Prediction. Iconic Research And Engineering Journals, 5(3), 177-186.
- Fischer, M., Imgrund, F., Janiesch, C., & Winkelmann, A. (2020). Strategy archetypes for digital transformation: Defining meta objectives using business process management. Information & Management, 57(5), 103262.
- Gacitua, R., & Cachero, C. C. Beyond Code: Cultivating Collaborative Software Development Through Methodologies in Academic Projects. Available at SSRN 4809470.
- Gade, P. K., Sridharlakshmi, N. R. B., Allam, A. R., Thompson, C. R., & Venkata, S. S. M. G. N. (2022). Blockchain’s Influence on Asset Management and Investment Strategies. Global Disclosure of Economics and Business, 11(2), 115-128.
- Gangapatnam, S. (2020): Scope Creep in Onshore Wind Farm Projects.
- Gilbert, D. (2024). Effective Project Management Strategies for Identifying and Addressing Projects’ Complexities and Improving Projects’ Success Rates(Doctoral dissertation, Walden University).
- Hassan, A. (2023). Analyzing the Factors Behind Cost Overruns in Project Management.
- Høylandskjær, M. (2018). Managerial perceptions of scope creep in projects: A multiple-case study.
- Høylandskjær, M. (2018). Managerial perceptions of scope creep in projects: A multiple-case study.
- Irfan, J. (2023). Department of Computer Science, University of California.
- Ishola, A. O., Odunaiya, O. G., & Soyombo, O. T. (2024). Stakeholder communication framework for successful implementation of community-based renewable energy projects.
- Islam, M. R., Aziz, M. M., Manik, M. M. T. G., Bhuiyan, M. M. R., Noman, I. R., Rahaman, M. M., & Das, K. (2024). Navigating the Digital Landscape: Integrating Advanced IT Solutions with Project Management Best Practices. ICRRD Journal, 5(4), 159-173.
- Jamshidi, M. (2023). Managing the Influence of Stakeholders on the Scope of Major Construction Projects to Prevent Scope Creep in the BIM Era(Doctoral dissertation, University of East London).
- Javaid, M. I., & Iqbal, M. M. W. (2017, April). A comprehensive people, process and technology (PPT) application model for Information Systems (IS) risk management in small/medium enterprises (SME). In 2017 International Conference on Communication Technologies (ComTech)(pp. 78-90). IEEE.
- Johnson, T. M. (2021). Managing discovered scope within hybrid agile stage-gate project delivery systems(Doctoral dissertation, Massachusetts Institute of Technology).
- Keeys, L. A., & Huemann, M. (2017). Project benefits co-creation: Shaping sustainable development benefits. International Journal of Project Management, 35(6), 1196-1212.
- Kerzner, H. (2018). Project management best practices: Achieving global excellence. John Wiley & Sons.
- Kerzner, H. (2022). Project management metrics, KPIs, and dashboards: a guide to measuring and monitoring project performance. John wiley & sons.
- Kinyanjui, P. M. (2024). Project Initiation Practices and Performance of Government Construction Projects in Kenya(Doctoral dissertation, JKUAT-COHRED).
- Komal, B., Janjua, U. I., Anwar, F., Madni, T. M., Cheema, M. F., Malik, M. N., & Shahid, A. R. (2020). The impact of scope creep on project success: An empirical investigation. IEEE Access, 8, 125755-125775.
- Lappalainen, J. (2022). Improving Customer Change and Project Scope Management in Order-To-Delivery Process.
- Lappalainen, J. (2022). Improving Customer Change and Project Scope Management in Order-To-Delivery Process.
- Larsson, J., & Larsson, L. (2020). Integration, application and importance of collaboration in sustainable project management. Sustainability, 12(2), 585.
- Latilo, , Uzougbo, N. S., Ugwu, M. C., Oduro, P., & Aziza, O. R. (2024). Developing legal frameworks for successful engineering, procurement, and construction projects.
- Lavin, A., Gilligan-Lee, C. M., Visnjic, A., Ganju, S., Newman, D., Ganguly, S., … & Gal, Y. (2022). Technology readiness levels for machine learning systems. Nature Communications, 13(1), 6039.
- Lehtinen, J., & Aaltonen, K. (2020). Organizing external stakeholder engagement in inter-organizational projects: Opening the black box. International Journal of Project Management, 38(2), 85-98.
- Lenderink, B., Halman, J. I., Boes, J., Voordijk, H., & Dorée, A. G. (2022). Procurement and innovation risk management: How a public client managed to realize a radical green innovation in a civil engineering project. Journal of Purchasing and Supply Management, 28(1), 100747.
- Maeresera, S. G. (2019). Scope creep management challenges in an outsourced e-commerce project management company in Cape Town(Doctoral dissertation, Cape Peninsula University of Technology).
- Maeresera, S. G. (2019). Scope creep management challenges in an outsourced e-commerce project management company in Cape Town(Doctoral dissertation, Cape Peninsula University of Technology).
- Martínez-Rojas, M., Marín, N., & Vila, M. A. (2016). The role of information technologies to address data handling in construction project management. Journal of Computing in Civil Engineering, 30(4), 04015064.
- Matthews, J., Love, P. E., Heinemann, S., Chandler, R., Rumsey, C., & Olatunj, O. (2015). Real time progress management: Re-engineering processes for cloud-based BIM in construction. Automation in Construction, 58, 38-47.
- Mazayo, K., Agustina, S., & Asri, R. (2023). Application of Digital Technology Risk Management Models in Banking Institutions Reflecting The Digital Transformation of Indonesian Banking BLUEPRINT. International Journal of Cyber and IT Service Management, 3(2), 130-143.
- McKendry, D. A., Whitfield, R. I., & Duffy, A. H. (2022). Product Lifecycle Management implementation for high value Engineering to Order programmes: An informational perspective. Journal of Industrial Information Integration, 26, 100264.
- Memon, F. A. (2023). Stakeholder engagement in managing scope change during the execution phase of UK construction projects.
- Mnguni, N. (2021). The causes and impacts of scope creep in construction contracts for Mpumalanga Province (Doctoral dissertation).
- Mokogwu, C., Achumie, G. O., Adeleke, A. G., Okeke, I. C., & Ewim, C. P. (2024). A leadership and policy development model for driving operational success in tech companies. International Journal of Frontline Research in Multidisciplinary Studies, 4(1), 1-14.
- Moneke, U. U., & Echeme, I. I. (2016). Causes and effects of scope creep on large-scale public sector construction projects. J. Envineering Tech. Res, 5(2), 165-172.
- Murthy, K. B., & Nandakumar, A. N. (2017). Towards an Ameliorated Approach for Design and Maturity of Cloud Service Technical Activities and Cloud Project Management by Overcoming the Service Scope Creep. Journal of Computer Networks, 4(1), 30-47.
- Niazi, M., Mahmood, S., Alshayeb, M., Qureshi, A. M., Faisal, K., & Cerpa, N. (2016). Toward successful project management in global software development. International Journal of Project Management, 34(8), 1553-1567.
- Niazi, M., Mahmood, S., Alshayeb, M., Riaz, M. R., Faisal, K., Cerpa, N., … & Richardson, I. (2016). Challenges of project management in global software development: A client-vendor analysis. Information and Software Technology, 80, 1-19.
- Nikolic, D., Castronovo, F., & Leicht, R. (2021). Teaching BIM as a collaborative information management process through a continuous improvement assessment lens: a case study. Engineering, Construction and Architectural Management, 28(8), 2248-2269.
- Nolte, I. M., & Lindenmeier, J. (2024). Creeping crises and public administration: a time for adaptive governance strategies and cross-sectoral collaboration?. Public Management Review, 26(11), 3104-3125.
- Nwajei, U. O. K., Bølviken, T., & Hellström, M. M. (2022). Overcoming the principal-agent problem: The need for alignment of tools and methods in collaborative project delivery. International Journal of Project Management, 40(7), 750-762.
- Omar, H., Mahdjoubi, L., & Kheder, G. (2018). Towards an automated photogrammetry-based approach for monitoring and controlling construction site activities. Computers in Industry, 98, 172-182.
- Ou-Yang, C., & Chen, W. L. (2017). Applying a risk assessment approach for cost analysis and decision-making: a case study for a basic design engineering project. Journal of the Chinese Institute of Engineers, 40(5), 378-390.
- Pan, Y., & Zhang, L. (2021). A BIM-data mining integrated digital twin framework for advanced project management. Automation in Construction, 124, 103564.
- Perdana, A., & Wiguna, I. P. A. (2024). Indicators Analysis of Scope Creep Causation Factors in Indonesian Offshore Oil & Gas Construction Projects. Journal of Green Science and Technology, 8(2).
- Pesem, B., Fairweather, J., & Pennington, T. (2024). Opcode memory analysis: A data-centric machine learning framework for early detection and attribution of ransomware.
- Pratap Chandran, S., & K. Purayil, P. (2020, November). Project Execution Success in an Epcm Environment by Ensuring Project Management & Project Controls Rigor During Pre Construction Phases. In Abu Dhabi International Petroleum Exhibition and Conference(p. D011S024R001). SPE.
- Ramage, K. L. (2018). Scope management strategies for engineering leaders to improve project success rates(Doctoral dissertation, Walden University).
- Rao, A. S., Radanovic, M., Liu, Y., Hu, S., Fang, Y., Khoshelham, K., … & Ngo, T. (2022). Real-time monitoring of construction sites: Sensors, methods, and applications. Automation in Construction, 136, 104099.
- Reaser, J. K., Burgiel, S. W., Kirkey, J., Brantley, K. A., Veatch, S. D., & Burgos-Rodríguez, J. (2020). The early detection of and rapid response (EDRR) to invasive species: a conceptual framework and federal capacities assessment. Biological Invasions, 22, 1-19.
- Ren, S., Zhang, Y., Liu, Y., Sakao, T., Huisingh, D., & Almeida, C. M. (2019). A comprehensive review of big data analytics throughout product lifecycle to support sustainable smart manufacturing: A framework, challenges and future research directions. Journal of cleaner production, 210, 1343-1365.
- Safapour, E., & Kermanshachi, S. (2019, June). Identifying manageable scope creep indicators and selecting best practice strategies for construction projects. In Proceedings of the 7th CSCE International Construction Specialty Conference(pp. 12-15).
- Sahadevan, S. (2023). Project Management in the Era of Artificial Intelligence. European Journal of Theoretical and Applied Sciences, 1(3), 349-359.
- Sanchaniya, R. J., Machala, J., & Kundziņa, A. (2024). Scaffolding Success: A Comprehensive Analysis of Cost Management Drivers in Construction Projects. Baltic Journal of Real Estate Economics and Construction Management, 12(1), 138-149.
- Scott, A. O., Amajuoyi, P., & Adeusi, K. B. (2024). Advanced risk management solutions for mitigating credit risk in financial operations. Magna Scientia Advanced Research and Reviews, 11(1), 212-223.
- Shen, W., & Ying, W. (2022). Large-scale construction programme resilience against creeping disruptions: Towards inter-project coordination. International Journal of Project Management, 40(6), 671-684.
- Shivakumar, S. K., Shivakumar, & Ramachandran. (2018). Complete guide to digital project management. Apress.
- Skivington, K., Matthews, L., Simpson, S. A., Craig, P., Baird, J., Blazeby, J. M., … & Moore, L. (2021). Framework for the development and evaluation of complex interventions: gap analysis, workshop and consultation-informed update. Health technology assessment (Winchester, England), 25(57), 1.
- Slater, M. B. (2022). A Modified e-Delphi Study of Project Scope Creep in the Engineering Construction Industry(Doctoral dissertation, Northcentral University).
- Sokowski, D. (2015). Mastering Project Management Integration and Scope: A Framework for Strategizing and Defining Project Objectives and Deliverables. FT Press.
- Teye Amoatey, C., & Anson, B. A. (2017). Investigating the major causes of scope creep in real estate construction projects in Ghana. Journal of Facilities Management, 15(4), 393-408.
- Ubani, E., Ibeawuchi, E., & Ukwuoma, B. (2015). Development of Strategies for Effective Project Scope Management: A Study of National Integrated Power Projects (NIPP). European Journal of Academic Essays, 2(2), 11-20.
- Vierhauser, M., Rabiser, R., & Grünbacher, P. (2016). Requirements monitoring frameworks: A systematic review. Information and Software Technology, 80, 89-109.
- Walker, D., & Lloyd-Walker, B. (2016). Understanding collaboration in integrated forms of project delivery by taking a risk-uncertainty based perspective. Administrative Sciences, 6(3), 10.
- Wasalathanthri, D. P., Rehmann, M. S., Song, Y., Gu, Y., Mi, L., Shao, C., … & Li, Z. J. (2020). Technology outlook for real‐time quality attribute and process parameter monitoring in biopharmaceutical development—A review. Biotechnology and Bioengineering, 117(10), 3182-3198.
- Westfall, A. (2020). Information technology project failure caused by inadequate project scoping: an exploratory qualitative inquiry on inadequate project scopes. Capella University.
- World Health Organization. (2016). Monitoring and evaluating digital hea
- Yang, J., Park, M. W., Vela, P. A., & Golparvar-Fard, M. (2015). Construction performance monitoring via still images, time-lapse photos, and video streams: Now, tomorrow, and the future. Advanced Engineering Informatics, 29(2), 211-224.
- Zhang, H., Yan, X., Li, H., Jin, R., & Fu, H. (2019). Real-time alarming, monitoring, and locating for non-hard-hat use in construction. Journal of construction engineering and management, 145(3), 04019006.



